Project Name
AWS WAF, CloudFront, CloudWatch: Your Secret Weapons for Website Success
 
                                                                     
 
                                                            
Our client is a growing eCommerce platform struggling to maintain uncompromised website security and consistent performance during high-traffic periods. They served dynamic content via EC2 and static assets through a public S3 bucket. That exposed the website to malicious traffic and caused unwanted page loading delays.
We redesigned their website architecture using Amazon Web Services. Our solution enabled the Web Application Firewall to protect the website from DDoS attacks and block incoming threats. We used Amazon CloudFront to deliver content quickly to users with faster loading times and improved website speed. Our solution also provided spontaneous performance insights using Amazon CloudWatch so that our client can optimize and scale infrastructure on time.
The client previously struggled with various performance optimization challenges that slowed its speed and made it vulnerable.
- Slow Content Delivery: The website had inconsistent load times during high traffic. Static and dynamic content delivery methods were inefficient.
- Exposed Security Loopholes: As they used EC2 and public S3 buckets in the infrastructure, the website was exposed to threats like DDoS and remained vulnerable to unauthorized data access.
- Performance Scalability Issues: The existing setup could not handle growing traffic. Performance dropped significantly whenever there was a traffic surge.
- Lack of Monitoring: The client has limited visibility of the websiteโs traffic patterns to track performance metrics. They struggled to identify issues or optimize infrastructure to fix delays quickly.
We deployed a secure and optimized cloud architecture by integrating AWS Web Application Firewall and CloudFront. Our solution utilized CloudWatch to provide performance insights. Here is how the AWS solution works.
- AWS WAF Integration: We configured a Web Application Firewall to filter malicious traffic before it reached the website. Our team set up rate-based rules to block excessive traffic and prevent brute-force attacks. Additionally, we enabled AWS Managed Rules to automatically defend against common vulnerabilities such as SQL injections and cross-site scripting (XSS) attacks. This setup ensured that only legitimate traffic was allowed and protected valuable website data.
- CloudFront Setup: We implemented Amazon CloudFront as the content delivery network. This helped quickly deliver static and dynamic content to users by caching data at edge locations. We also restricted access to the S3 bucket using Origin Access Control so only CloudFront could access the content. To further improve performance, we tuned caching policies for static assets like images and media, reducing load times and enhancing the user experience.
- S3 Bucket Security: We configured the S3 bucket as private to block all public access to sensitive files. Our solution restricted access to only CloudFront so that it could serve the content more securely. Additionally, we set up specific access policies to enforce secure connections between CloudFront and S3, ensuring that data was safely served to users. This eliminated the risk of unauthorized access or potential data leakage.
- CloudWatch Dashboards: We created custom dashboards within Amazon CloudWatch to provide spontaneous performance monitoring. These dashboards tracked key metrics like traffic patterns and blocked requests to improve website health. We included detailed insights into CloudFront cache hit ratios and WAF protections. This allowed the team to monitor website performance and troubleshoot issues with continuous visibility proactively.
- Stronger Security: Enabling the Web Application Firewall protected the website from SQL injection, DDoS, and XSS attacks. Sensitive data remained secure with restricted S3 storage access.
- Faster Load Times: Our solution improved the cache hit ratio by 70% by speeding up content delivery. The optimized CDN setup and caching reduced latency during traffic spikes.
- Improved Data Protection: We restricted public S3 bucket access to CloudFront only to minimize the risk of unauthorized data access.
- Performance Monitoring: Our solution included customized CloudWatch dashboards that offered spontaneous data insights on system health. These dashboards helped the team quickly address issues and optimize website performance.
- Quicker Troubleshooting: Consistent monitoring provided detailed performance metrics with insights to reduce troubleshooting time by 50%. It allowed the team to proactive issue resolution and faster responses.
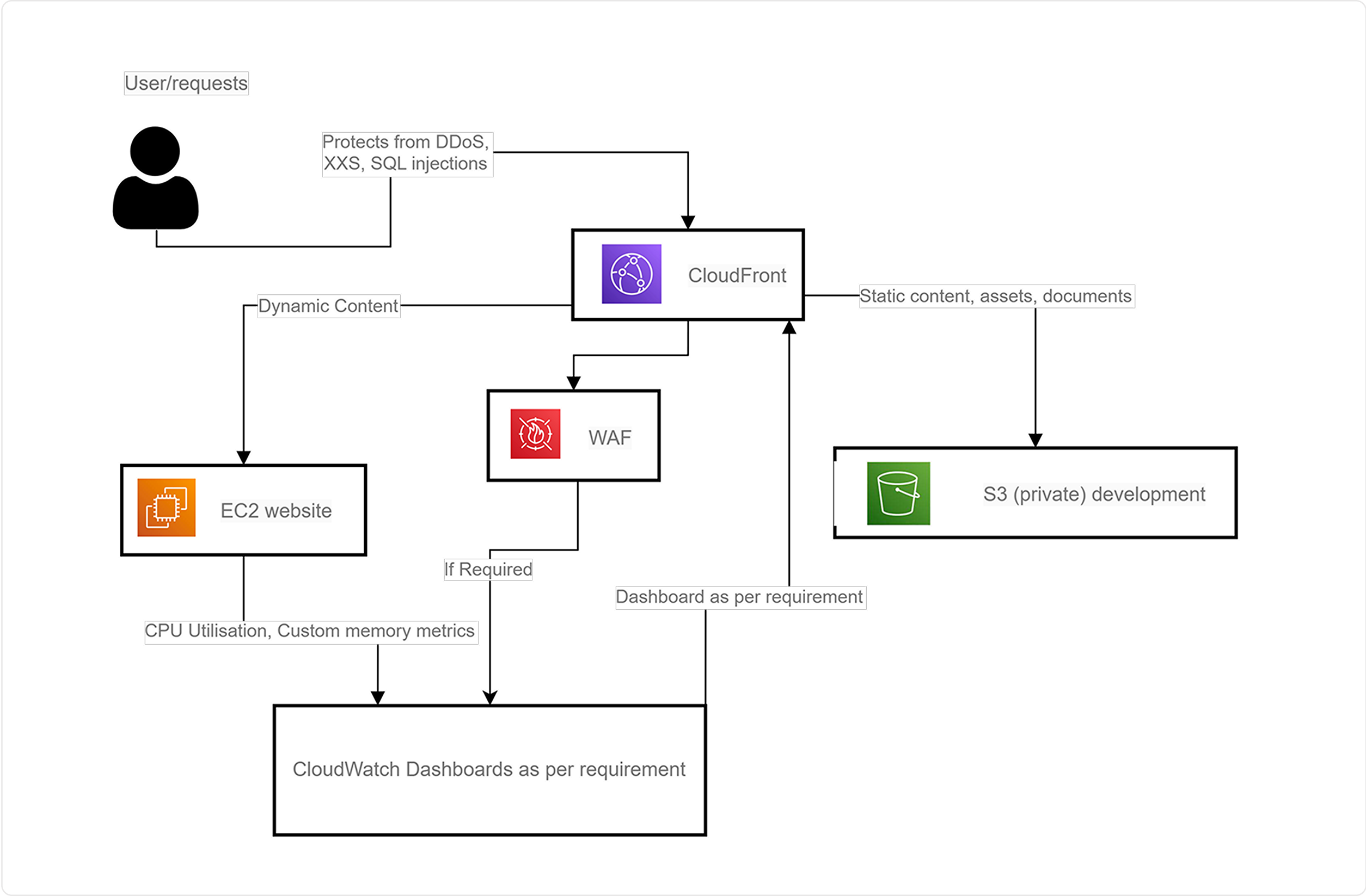
- Traffic Routing: All incoming user requests are routed through CloudFront as the Content Delivery Network for faster delivery. We integrated the WAF with CloudFront to protect against security threats and ensure cross-site scripting is safeguarded from common vulnerabilities.
- Static & Dynamic Content Handling: We store static assets like documents and media in a private S3 bucket. Only CloudFront can fetch the data. Requests for dynamic content are routed to an EC2-hosted website to process application logic and get dynamic responses.
- Monitoring Performance Metrics: CloudWatch dashboards provide insights into system performance. They can be created to track specific custom metrics, such as CPU utilization and memory usage.
- Workflow Automation & Optimization: The redesigned architecture streamlines content delivery by separating static and dynamic workflows. Integration with CloudFront ensures global accessibility for better performance optimization.
- Scalability and Reliability: This architecture is designed to handle high traffic volumes efficiently by utilizing the scalability of AWS services. It provides a seamless experience for static and dynamic content delivery.
 
                                                    
Ksolves redesigned the website architecture using various Amazon Web Services to enhance security and performance. We implemented AWS WAF to protect the site from security threats like DDoS and SQL injection. Our solution includes Amazon CloudFront to speed up content delivery with faster load times. We used Amazon CloudWatch to monitor system performance and provide actionable insights. With this optimized setup, the client can now scale efficiently while maintaining high security and fast performance.
Transform Your Website Performance
With Our Scalable and Secure AWS
Infrastructure Solution!
 
                                                             
                                                             
                                                             
                                        
                    
                    
                 
                            
                            